Portrait study
Basemesh used : https://www.eisko.com/louise/virtual-model
Resculpt : Zbrush
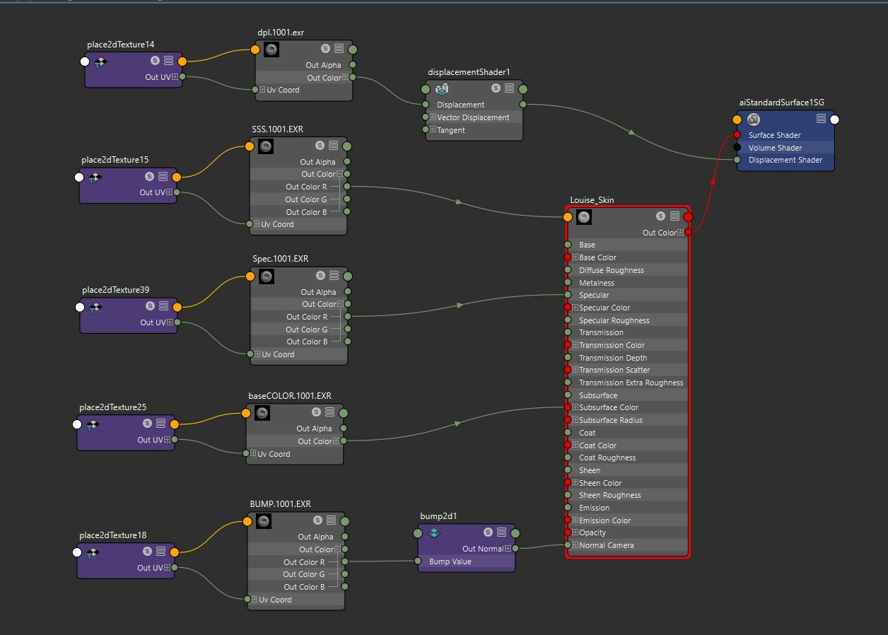
Texturing : Mari
Groom : X-gen
Rendering : Arnold
Texture skin and cloth : https://texturing.xyz/

you can follow me on
https://www.instagram.com/msteph3d/
https://www.artstation.com/msteph




